资源爱好者是一个特殊的网站,它喜欢收集各种资源来分享给他人。他们热爱资源,乐于分享,喜欢收集各种资源,以便更好地帮助他人。
CTRL+D收藏本站 - 找资源永不迷路。
AI模特试衣,这么简单了吗⁉️|ComfyUI
作者:Melody 日期:2025-10-13 22:18:24 浏览:3 分类:写真摄影
AI模特试衣,这么简单了吗⁉️|ComfyUI
Kontext的惊喜越来越多‼️
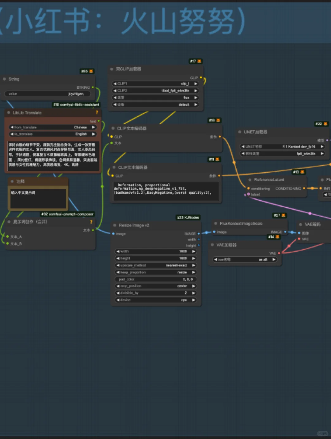
整个工作流简单到只需要20节点,
重点是服装图片,白底灰底都可以。加上一段提示词模特穿服装,出图超快!(❌不是换服装哈)
🔴模型推荐:Kontext时尚杂志大片摄影 (P4)
——————
🔴提示词1⃣️:“保持衣服的细节不变”、“高质量”等
🔴提示词2⃣️:“xxx风格的xxx场景”,例如时尚室内自拍场景、优雅时尚穿搭写真、户外时尚大片
———————
1⃣️:加上提示词创作合并节点,并加上Lora触发词。
2⃣️:出图如果模糊,模型强度可降低一些。
3⃣️:放大节点也可以不用,使用可能眼睛局部不太好。
#AI工具 #AI画图 #AI工具 #电商模特 #ai #sd #stablediffusion #comfyui #工作流 #作图神器 #设计 #comfyui工作流 #aigc #设计干货 #设计教程 #LiblibAI #LiblibAI教程 #黑森林 #Kontext #ai关键词 #ai提示词 #效率神器 #虚拟试衣 #服装模特
整个工作流简单到只需要20节点,
重点是服装图片,白底灰底都可以。加上一段提示词模特穿服装,出图超快!(❌不是换服装哈)
🔴模型推荐:Kontext时尚杂志大片摄影 (P4)
——————
🔴提示词1⃣️:“保持衣服的细节不变”、“高质量”等
🔴提示词2⃣️:“xxx风格的xxx场景”,例如时尚室内自拍场景、优雅时尚穿搭写真、户外时尚大片
———————
1⃣️:加上提示词创作合并节点,并加上Lora触发词。
2⃣️:出图如果模糊,模型强度可降低一些。
3⃣️:放大节点也可以不用,使用可能眼睛局部不太好。
#AI工具 #AI画图 #AI工具 #电商模特 #ai #sd #stablediffusion #comfyui #工作流 #作图神器 #设计 #comfyui工作流 #aigc #设计干货 #设计教程 #LiblibAI #LiblibAI教程 #黑森林 #Kontext #ai关键词 #ai提示词 #效率神器 #虚拟试衣 #服装模特
猜你喜欢
- 最近发表








































